Skip to main content
Skip table of contents

II. Admin Configuration and Table Creation

The steps below are the same on both the Server and Client machines.

  • 1. Set Admin to always execute with administrator privileges.

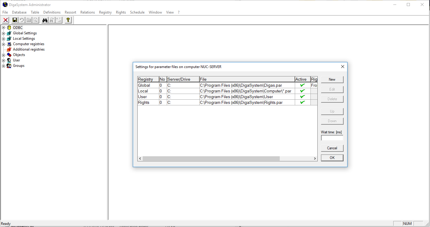
  • 2a. Set the locations of the local parameter files (located in the File menu).

  • 2b. Parameter files may be placed elsewhere, if desired. If the parameters are to be available on other machines, be certain to share the directories to the user 'everyone'. Take note of the FQDN and file path.

  • 2c. Add the other set of parameter files, using the FQDN and file path, to parameter file settings.

  • 2d. Use the 'up' and 'down' buttons in parameter file settings to place the primary parameter files above the others of the same type. After closing and reopening Admin, the green check marks will have moved to reflect the new order.
JavaScript errors detected

Please note, these errors can depend on your browser setup.

If this problem persists, please contact our support.