Admin - Templates
The ROAD Admin Templates page is used for managing and testing templates, for example:
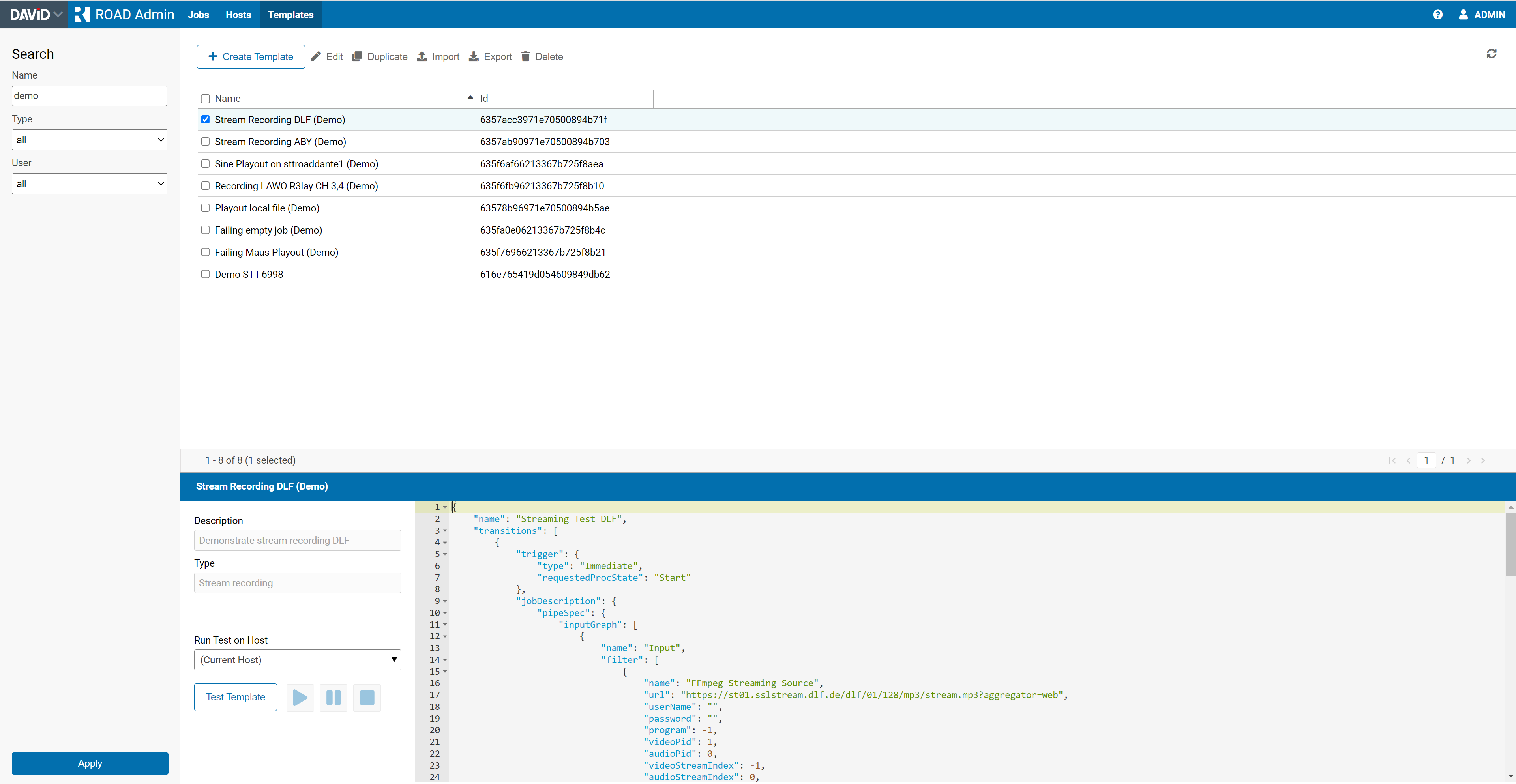
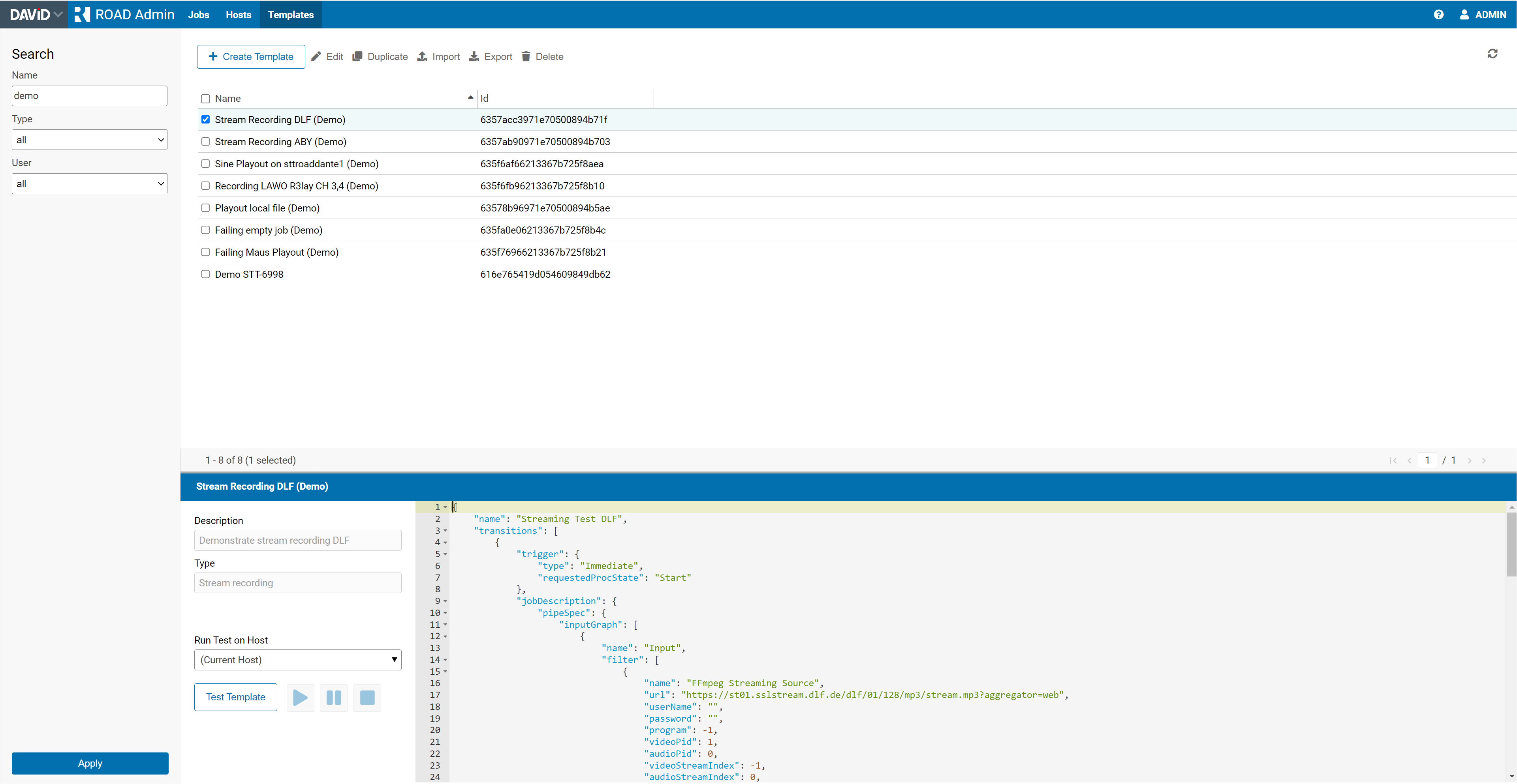
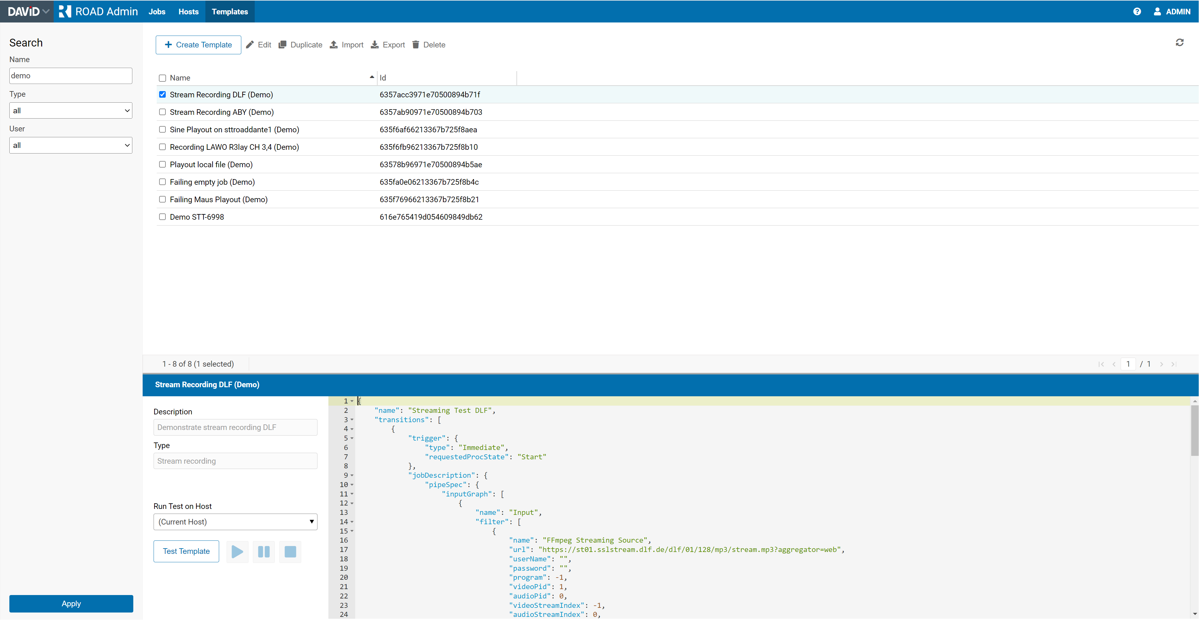
Search for templates
View template details
Duplicate templates
Import templates from a file
Export a template to a file
Rename a template
Edit a template
Delete a template
Test a template by creating a job from it
Modifying a template
Click the Edit menu button to edit or rename a template.
Save your modifications by pushing the Update button or discard your changes by pushing the Cancel button.
Creating a template
Click the Create Template button to create a new template.
Enter a template name and decide about the initial JSON for the template.
Some JSON skeletons provided allow to directly enter values for some template properties in the section Variables:
Testing a template
Test a template by pushing the Test Template button.
The currently visible JSON will be used for the test, even it maybe is not yet saved.
The play, pause and stop buttons will change their state according to the state of the test job.
A level meter is displayed showing the audio level output of the job.
If an error occurs it is displayed below.





