BCS: Installation of BCS Buddy
The BroadcastServer uses the concept of "Buddy Servers" for increased reliability. To install a Buddy System, you have to set up two BroadcastServers (on two separate machines).
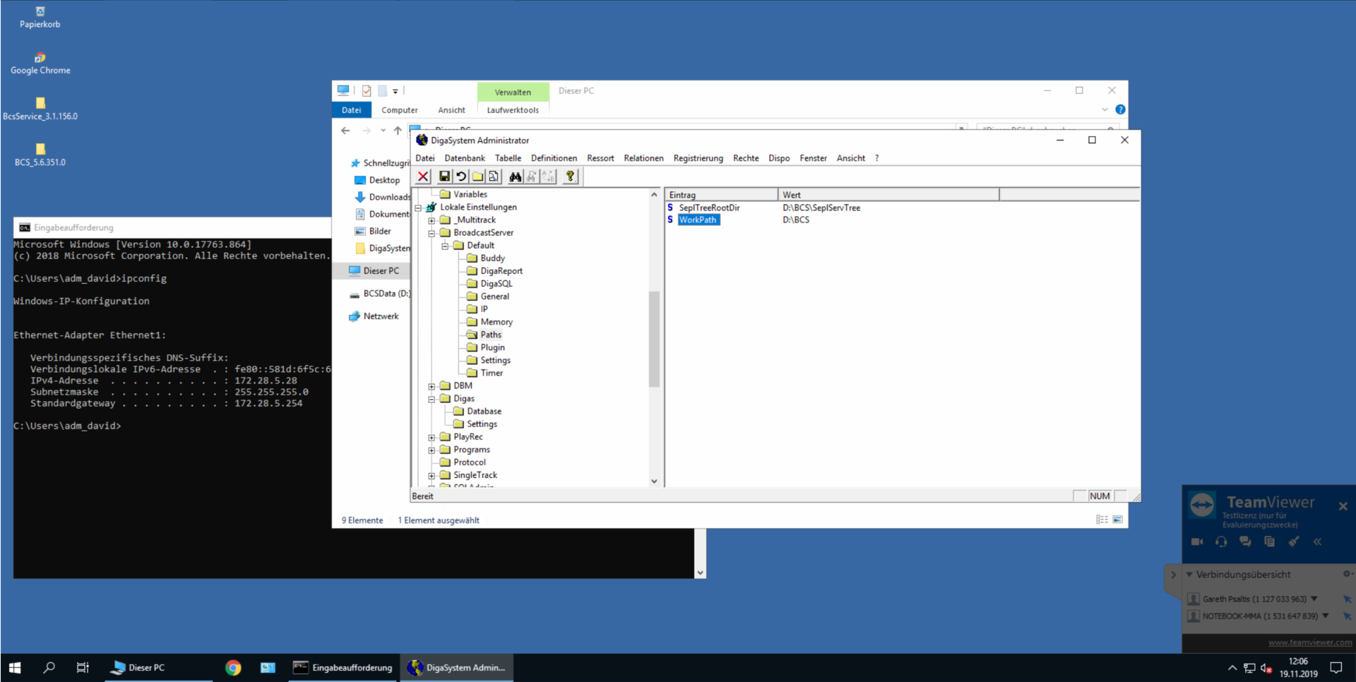
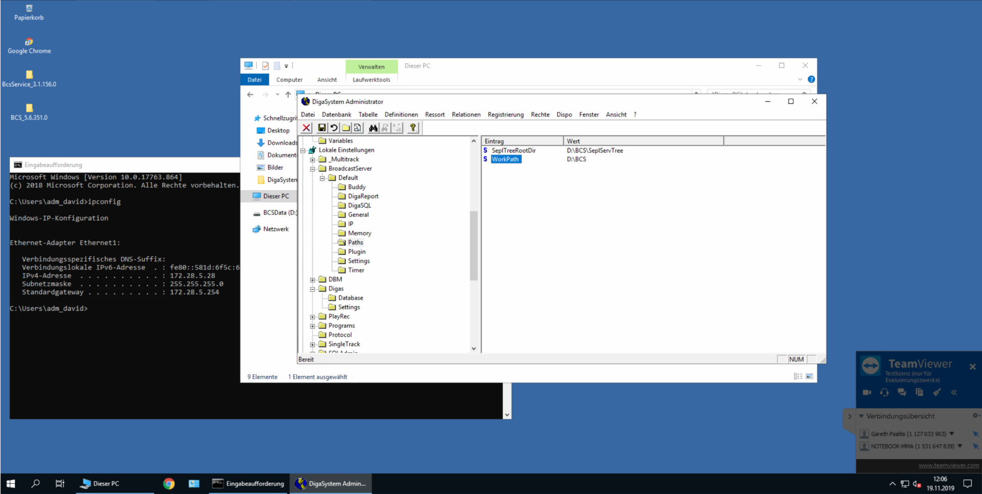
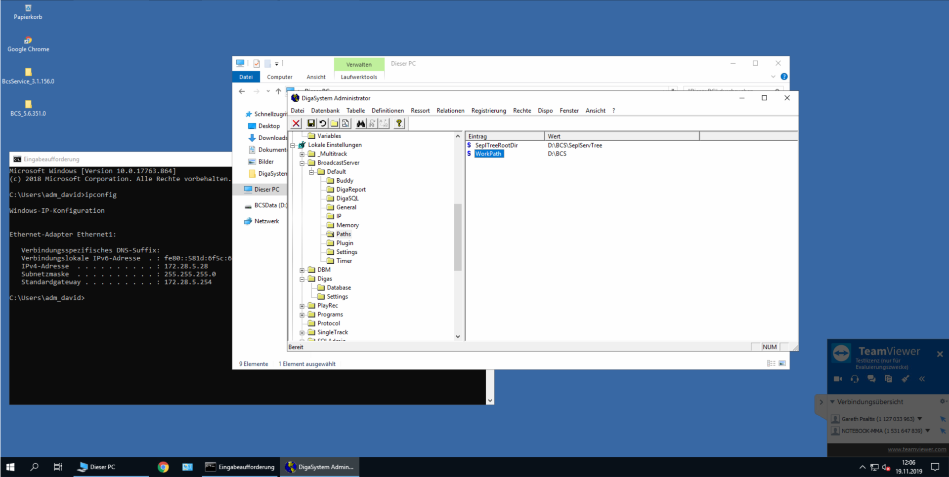
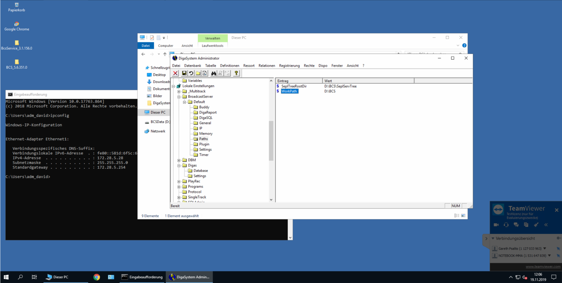
For each BCS, access data for the other BCS (the "buddy") must be configured in the "Buddy" subkey of the parameter settings. It is mandatory that each BCS has read access to its buddy's disk storage tree.
IMPORTANT: If a single-server system is to be upgraded to a Buddy System or if changes are made to the Buddy System configuration, always make a backup of the complete storage tree on disk!! In case of a
configuration error, it is possible that data can be deleted! Steps to set up a Buddy Server (assuming a stand-alone server is up and running)
ATTENTION: It is very important to follow these steps in this exact order - otherwise, the setup might not work, or
data loss might occur!
- Configure the Buddy Server data in the DigaSystem registry file for the running server. Do not yet run the
intended Buddy! If you have already done so, you must shut down the Buddy, and remove the
"LastSaveTime.txt" file from the Buddy's storage tree directory!! - The setting "General/ServerNameForGlobalRights" should be the same for both buddies, so that they use
identical rights settings from the DigaSystem registry. - If you are sure that the Buddy isn't running, and there is no "LastSaveTime.txt" file on the Buddy, shutdown
and restart the first (master) server. It is now ready to accept a Buddy login. - Configure the Buddy server, and start it. It will then align its disk storage tree with the Master's (this can take
some time, if the Master's tree is already big), and continue to run in Backup mode. - In case the Master is intended to run as Backup, simply use the "Switch to ...." option on either of the two
servers. You should try this switching at least once in both directions to make sure the setup works. - You can optionally set the setting “Buddy/IAmPreferredMaster” to TRUE, so that this particular BCS will run
always as master if possible. - Notes:
- If this option is set, a manual switch to Backup Mode will be followed immediately by an automatic switch
to Master Mode! You have to change the setting to FALSE first. - Make sure that at most one of the two Buddy Servers has this flag set to TRUE
- If this option is set, a manual switch to Backup Mode will be followed immediately by an automatic switch
Other things to take care of:
- Enter Digasystem admin password on BCS and Buddy (make sure it is encrypted via admin)
- Create shares where servertree will be kept and share it - good idea to create extra D drive

