DigAIRange
| Component | Version |
|---|---|
| DigAIRange | 6.0.917.0 5.10.848.2 (Patch) |
Dependencies
- BCS 6.0.417.0 (recommended)
- DigaSQL.dll 3.19.3492.0 (recommended)
- Audio32.dll 2.12.221.0 (minimum), 2.13.239.0 (recommended)
- MultiRec_4.ocx 4.8.327.0 (recommended)
- OTMControl.ocx 2.7.758.0 (recommended)
- DigaRTF.ocx 1.6.93.0
- DigaContentTabHost 1.1.9.0 (of Release 2021.2)
Compatibility
- DigAIRange 6.0 is compatible with older versions of BCS (5.x) as long as the old SeplProtocol communication is used. For using WebSockets as means of communication BCS 6.0 is needed.
- Reading the results of Consistency Check task from BCS requires a BCS 6.0.
- Displaying real time play information requires a BCS 6.0, TurboPlayer 6.0 and a WebSocket communication between these clients and BCS.
New key features
- DigAIRange can use the new WebSockets communication with BCS.
- The GUI has been embellished in order to look more modern. This project was already partially available in V5 but has been completed in V6.

- Support for UI schemes (themes), which now can be changed during runtime. BCSTechManual describes all parameters, which allows to create own schemes. By default, a light and a dark UI scheme are provided now:

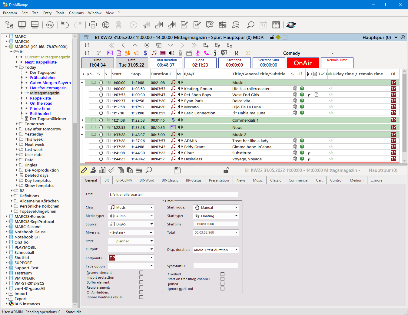
- Real-time play information for playing elements can now be sent by TurboPlayer, distributed to all clients by BCS and can be displayed by DigAIRange:
- Results of BUS ConsistencyCheck task can now be stored in BCS and be displayed in DigAIRange:
- Users can define column sets for the rundown views now and easily switch between different column sets:
- Prelistening of a sequence of elements is possible now.
Breaking changes
- The way how the automatic column widths are computed was modified for some columns (especially for columns, which have a much bigger header width than column content width).
- CCD-42601: In build 805 a change was made that remote-link information of shows and tracks was removed, because these fields could make problems when being re-imported. This change was reverted, the PD_REMOTE fields are now present in exports again. Instead, these fields are removed now during the import.
- CCD-42625: The manage dialog allows now to create nodes (e.g. shows) with a name, which does already exist. Reason is that it was already possible to rename an existing node to an already existing name. Now the behaviour is consistent. (For creating user names for personal pools, the check is still active.)
- CCD-42456: It is possible now to change the intended duration of live elements, which are already playing with the duration combo box in the mask/tab General. The real stop timestamp and the real duration are corrected automatically, as is a possibly existing mark-out value. Hint: DigAIRange treats elements with media type “Live” and “Control” as live elements. For backward compatibility, in addition the combination Source = no source / not set and MixerSource = “*” is seen as “live”, too.
- CCD-42681: The default for the width of columns in the rundown view was no longer sufficient for the current default font “Segoe UI Regular 11”. Therefore, the default width has been increased for all columns. In addition, DigAIRange performs the action “Auto size all columns with 8 px extra free space” when a rundown with a content is being loaded for the very first time by a user.
- SGU-5611: The drawing style of the header in grid windows was modified. The text is now cut off with ellipsis if the space is not sufficient and the sort arrows are now drawn as filled triangle.
- CCD-43122: Made some small modifications to ensure that the correct method for login (HMAC,AD,RC5) is being used for the BCS login.
- CCD-43049: Since version 5.10.846.0 DigAIRange did sometimes display a message box, which asked the user to first save the changes done in OnAIR TrackMixer (e.g. when using the prev/next transition buttons). Now this message has been replaced by the expected question, whether the user wants to save the changes. This solution is only available together with OnAIR TrackMixer versions 2.7.756.0 / 2.6.731.7 or newer.
- The function "Jump to OnAir element" for a rundown does now not only scroll to an element in send state "Sending", but also to the last "Sent" element or – if there is no sending or sent element – to the topmost one. (Hint: this function can be called with a key shortcut.)
New features
- Support for UI schemes / themes, WebSockets for BCS communication and macro functions in import/export filter expressions is now available by default. No more feature flag is required for an activation of these new features.
- CCD-42374: In the UISchemes two settings for the background color of buttons in regular and checked state were added. By default, the background for checked buttons is now a yellow (like it was in non-embellished versions of DigAIRange).
- In the UISchemes two settings for the background color of group and story lines in a rundown view were added.
- As a result of the beta evaluation some details of the GUI embellishment were changed:
- CCD-42989: The settings for the usage of class colors were redesigned. Now you can select the source of the class colors (ClassSettings or UISchemes) and whether the class colors are used for class icons (with a special setting for the filter bar) and for the rundown text. These settings are available in the "Colors" tab of the settings dialog.
- The values for the text/background color of "Normal elements" in the tab "List view" of the settings dialog is no longer applied to all other line types, like groups or stories, if no special color is defined for the other line types. A fallback to the UI scheme color is done instead.
- When you define a theme / UIScheme in the registry, it is no longer necessary to define all possible values. By specifying the value "DefaultUIScheme=light/dark" you can tell DigAIRange onto which internal UIScheme it should fall back if a value is not defined.
- CCD-42375: So far, multiple different styles were used for buttons in dialogs. This was unified – as far as possible. The style was also made very similar to DBM. For configuring the colors of buttons some new values were added to a UIScheme set in the registry (see BCSTechManual chapter 8.9, especially the values Color_TextButton_... and Color_DefaultButton_...).
- CCD-42375: The main buttons in the mask and in the settings dialog were moved to a different place in order to follow the standard.
- CCD-42375: The background color for dialogs and for the pages in tabbed dialogs was slightly modified in order to provide a better contrast to the controls in a dialog. Hint: this can be configured by the UIScheme values Color_Dialog_Bkgnd and Color_PageBkgn.
- Modified the usage of some UIScheme colors, especially for DigaRTF.ocx. Use DigaRTF.ocx version 1.6.93.0 to get the right colors for some backgrounds.
- SGU-4424, 4425: Implemented "column sets". A column set has a name and stores the column settings (=content, order, width) of one of the rundown list types in the registry (user, local, global). A new tab in the settings dialog is available to manage column sets. A right click onto the header of a rundown list brings a new context menu, which makes some operations with columns and column sets available. This menu is also available from the main menu of DigAIRange. A regular user can only manage column sets in his own user registry, whileas the user "Admin" can also manage local and global column sets.
- The menu mentioned above contains a new function to automatically compute the width of all columns, based on the column content and – partially – on the column header. The function allows to select three different values for some extra space for each column.
- CCD-42748: A new command in the "Columns" menu allows to reset the column settings in the last active rundown window to the default values.
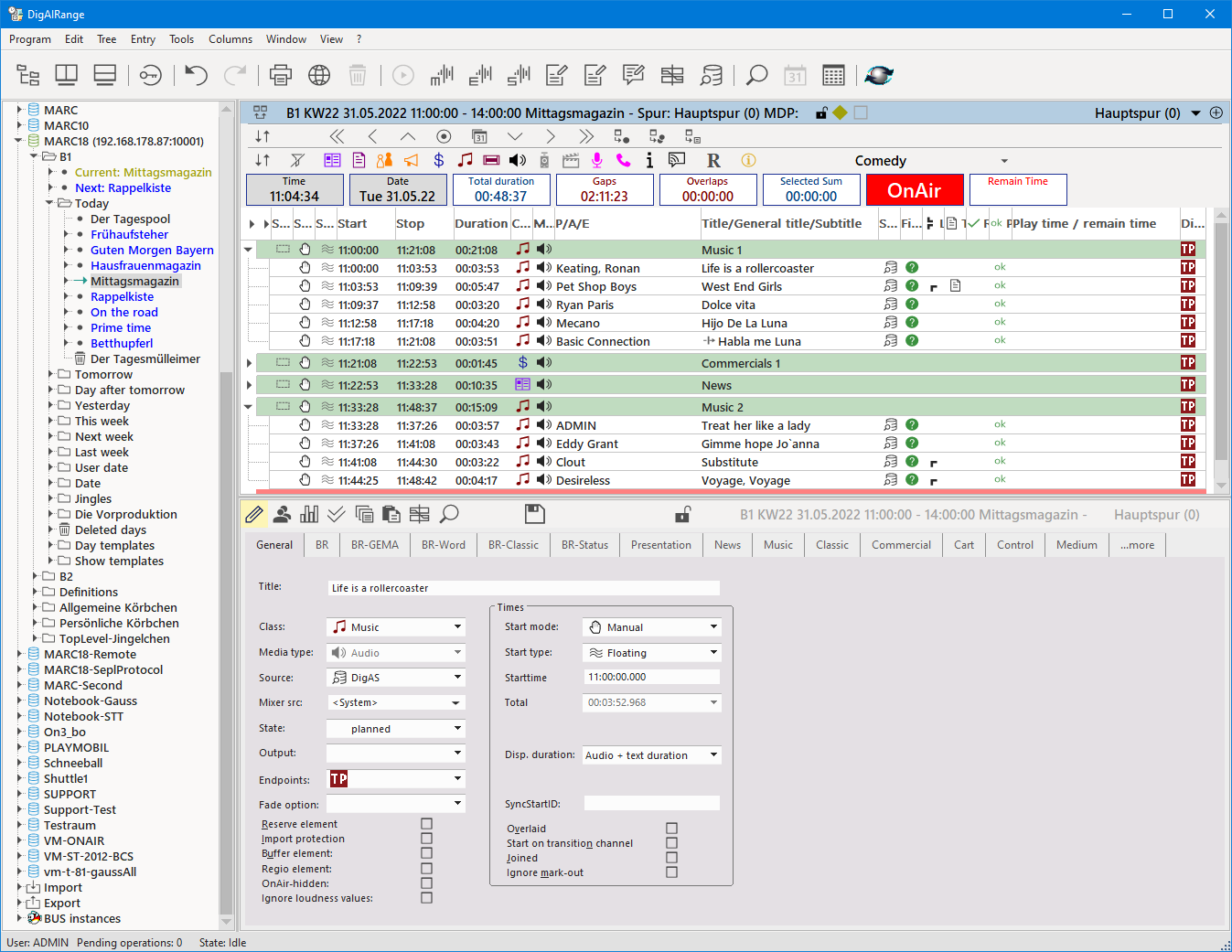
- SGU-1734: There is a new column for the rundown view available: "Playtime / Remaintime". If it is displayed, DigAIRange requests play info notifications from BCS. The column will display the playtime, the remain time, a progress bar and some additional information for elements playing in a TurboPlayer. If play info is available, it is used in the time windows, which display the remain time of the last playing on-air element and in OnAir-TrackMixer for the playout progress, too. This feature requires a BCS and TP v6, a WebSocket connection to BCS and that the generation of play info has been activated in TurboPlayer. For more information, please see TurboPlayerTechManual chapter 6.5 "Play info".
- CCD-42752: A key shortcut can be assigned to the list operation “Entry to: OnAIR TrackMixer”.
- SGU-5549: 4 new key shortcuts are available: perform a file check, add a new snapshot track, open the track manage dialog, open the dialog for changing the show status.
- Shortcut for switching the multi-view to the consistency check results view.
- Added the ignore-mark-out field to the translation table for DBX <-> BCS-XML. The DB custom field "DAVID/NOSTOP" is now transferred from/to the BCS field "Time_NoStop".
- SGU-5553: It is possible now to call "prelisten" when multiple elements in a rundown are selected. This works like the old compile function, generating a play list from the attributes of each selected element. If elements are selected, which are no valid audio for playout or gaps are included, warnings are shown. Prelistening itself is then done via MultiRec.ocx. Known limitation: So far MultiRec cannot display a waveform for a timeline with multiple elements. This is only an optical problem (which might be solved in the future) but if you really need the waveform, you should use the compile function, create the new element in the clipboard and then listen to this compiled element.
- SGU-5549: The dialog for changing the show status has been extended. Now it is possible to set the status for other (selected) shows of the same day when closing the dialog.
- The method used for BCS login can now be specified in parameter Digas\PlanServer\<server name>\LoginMethod. Hint: this is only necessary in special situations.
- SGU-5491: The user can trigger now a specific consistency check for a show. This is possible from buttons above the new CC result window, too. A dialog appears, which allows the user to select one of the configured check names. These names must be configured in the registry in: "Digas\PlanServer\<server name>\<service name>\AvailableConsistencyChecks". This must be a list of comma-separated names of available checks. In the BUS task you can configure the same names when start trigger "on external request" is selected.
- SGU-5538: A new page for the lower multi-view has been created. It displays the results of a consistency check for a show, which is displayed in the upper show window. This requires that the reports of such a check are stored in BCS tree (->setting of the BUS task). BCS version 6.0.413.0 and BUS version 6.0.766.0 or higher are needed. Double clicking on a report makes DigAIRange navigate to the corresponding position in the upper show window.
- The window for consistency check results in the lower multi-view does no longer display identical reports multiple times – even if a report is present multiple times in the results.
- The dialog to send requests for a consistency check to BUS allows now to specify an option to first delete all old reports before doing new checks. This feature requires BUS 6.0.768.0 or newer.
- CCD-43122: The login for a remote BCS-GUI and for a remote BUS-GUI can now use the three different methods: HMAC, AD and RC5. The selected method can be configured with the parameter "LoginMethod" for the BCS/BUS. If the default "AUTO" is configured, DigAIRange uses the correct method automatically. In order to work correctly with BUS, you need at least version 6.0.770.0 of BUS.
- For reading the defined media directories, the server properties dialog tries now first the credentials of the current DigaSystem user for BCS login. Only if this fails, the user is asked for credentials.
- OIA-1427: There is a new field, which is available in the element mask / submask "BR": "Creation-Id". It displays the content of the metadata field "ARD.CREATIONID".
- OIA-1424: There is a new button in the element mask / submask "BR": "Launch UAA Web mask". If pressed, a browser is called with a configurable URL and 10 query parameters. Some details are configurable in DigaSystem registry, key "DigAIRange":
- UAAButtonText: The text, which is displayed on the button. Default is "Launch UAA Web mask".
- UAAButtonBrowser: The full path for the browser application to be started. If nothing is configured, the default browser is started.
- UAABrowserUrl: The URL to be called. This parameter is mandatory.
- CCD-43229: When loading elements into OTM the upper rundown list does now signal more prominent, which elements are currently loaded. Therefore, filters are deactivated and groups/stories are unfolded if necessary, the corresponding lines get an OTM icon and are selected and are scrolled into the visible range.
- CCD-4324: There is a new option available on tab "List view 2" of the settings dialog, which makes DigAIRange execute the "Jump to OnAir element" function whenever a show is loaded to a rundown view.
Fixed Issues
- Adjusting the column widths when DigAIRange is moved onto a monitor with a different zoom setting was not working well. (Hint: do not expect a perfect calculation. This is not possible, because changing between different zoom settings can give fractions for the adjustment, which cannot be realized with a fixed number of font sizes.)
- CCD-42488: When column settings in one of the rundown lists are changed, these settings are automatically synchronized with all open lists of the same type. This did not work for rundown windows, which had not been opened for the first time when the synchronization was done.
- When the setting to save the column settings was active for a user and the user only changed the width of one or more columns but did not add or remove columns, the changes were not saved.
- When a media type was given within the specification of a mixer source, changing to this mixer source in the context menu of a rundown window did not work, because DigAIRange tried to store the media type name in the field for the mixer source.
- SGU-5159: Wrong parameter name: DigAIRange\Crossfade\AudoDuckAmplification. This is corrected now with the next change of this parameter to AutoDuckAmplification.
- CCD-42533: In operations which insert new nodes into a BCS (e.g. importing shows or copying nodes from place to another) an internal routine can compute new node IDs. This routine did not obey that for some nodes types the ID is fixed. This is a new bug since version 5.9.837.0 and it only happens, if DigAIRange is connected to a BCS version 5.2.310.0 of 2016-12-05 or older. For a newer BCS the computation is done in BCS and you need a fix in BCS (->5.9.379.1). ).
- The dialog, which appears when you try to copy or move elements with a fixed start, which does not fit for the insert position, had some test data in it. This is a bug since version 5.10.831.0.
- CCD-42486: When the user changed the start mode of an element in a backward-floating sequence, DigAIRange automatically assigned a start type "FixedStart". This was in contradiction to the existing on-air start type "BackwardFloating" and could later disturb the time computation of BCS.
- SGU-5331: In some places in the GUI the old module “CrossfadeMixer” did still appear, though OTM was used. Now “OnAIR TrackMixer” should be used instead.)
- CCD-42690: When a user without write right to the local registry opened the settings dialog/tab OTM, did not change anything and clicked OK, a message box from DigaSQL appeared about the missing write rights.
- CCD-42731: When selecting the window “show user masks” in the lower multi-view of DigAIRange, it was necessary to once click on one of the tab headers to make a user mask visible. Otherwise, only an empty view was being displayed.
- When the user loaded a sortable list into the rundown view it could happen that the number of the desired column for sorting the list was stored by DigAIRange. If the user afterwards loaded a jingle group, the sorting was still active. As a consequence, the correct order of the jingles was not visible and operations within the jingle group could result in an unwanted ordering of the elements.
- CCD-42818: After a long time of usage and/or DigAIRange handling many BCS notifications it could happen that DigAIRange could no longer load anything from the resources (images, strings, dialogs, menues). This could result in these type of resources not working anymore or only partially. Or some strange warnings and error messages could pop up. In addition drawing the icons took much longer than necessary, resulting in a tenacious display of the rundown view. This was a bug since version 5.7.765.0.
- In a newly created group or story the classes Control and Command were not part of the allowed classes.
- CCD-42731: It seems that Windows creates GUIDs sometimes with upper case letters and sometimes with lower case letters (sometimes even mixed ones). This did create problems when comparing these GUIDs – e.g. for the reference of relative starts. Therefore, the comparison of GUIDs was changed to be case-insensitive.
- CCD-42844 - If the import option "Work within hour separators" was selected and the destination show did have only a single hour separator at the beginning of the show but no other separator, no import for this show was done at all.
- The function to navigate to a certain node in a rundown was not able to handle elements in stories correctly.
- CCD-42928: In grid windows it could happen that the vertical scroll bar was not sufficient to scroll through all lines. This was a bug in the implementation of the "embellished" scrollbars.
- Disabled buttons could possibly be drawn with a highlighted grey without text.
- SGU-5610: The track selector box could extend too much down so that it was covered by the Windows taskbar.
- CCD-42992: When inserting an individual track node with a drag&drop operation in the tree view, DigAIRange tries now to keep the ID of the track node. This should help to not interfere with remote links to tracks. Please use BCS version 6.0.414.0 or newer, too. In addition, DigAIRange tries to keep remote link information now when inserting individual shows or tracks with drag/drop operations in the tree view.
- CCD-43160: When replacing (via drag&drop while holding the Alt key) an element in the rundown with start attributes inherited from a parent group, the inherited start attributes got partially or fully lost.
- CCD-43243: When a new rundown was loaded, the view did not scroll to the topmost position.
- CCD-43249: The start mode Manual of an FixedEnd or BackwardFloating group was not copied correctly to the first element, which was inserted into such a group. This was a bug since version 5.10.831.0.
- In DigAIRange_Lite the toolbar button for moving the splitter of the main window was the wrong one and did not work.


